Оценка 0 Оценить ![]() ![]() ![]() ![]() ![]() ![]()
|
Здравствуйте, уважаемые коллеги. Хочу представить на Ваш суд нашу разработку для организации работы систем управления типа SCADA.
Платформа «Базис» - это инструмент для создания распределенных систем управления зданиями и сооружениями.
Она предназначена для создания систем, работающих на одном или нескольких компьютерах одновременно, в задачи которых входит мониторинг и управление состояниями приборов и установок, расположенных по всему зданию.
«Базис» позволяет строить гибкие системы различного назначения и масштаба. В систему, построенную на платформе «Базис», в любой момент можно добавить любую функцию, даже не предусмотренную разработчиками.
Данная платформа значительно повышает эффективность разработки систем управления и предоставляет уникальные возможности приспособления системы к требованиям конечных пользователей в момент установки и функционирования.
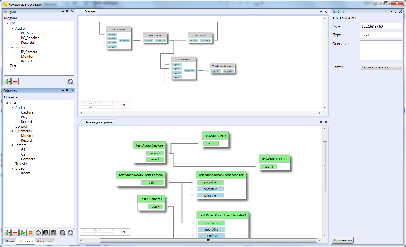
Система на платформе «Базис» строится из простых программных модулей, каждый из которых отвечает за одно простое действие. Модули могут иметь входы и выходы для подключения к другим модулям. Развертывание и управление системой осуществляется в конфигураторе «Базис» путем редактирования схемы (см. рис. 1) системы. Распределяя модули по доступным компьютерам, и соединяя их выходы и входы, администратор (или установщик) конструирует подсистемы с различным назначением, придавая системе именно ту архитектуру и функции, которые лучше подходят именно для него. Редактируя схему системы, мы можем получить систему, имеющую несколько ядер (ключевой функционал) или одно ядро, где все подсистемы находятся во взаимодействии между собой и представляют интегрированную систему.

Рис. 1 – Управление системой в конфигураторе «Базис»
Часть функций (модулей) можно размещать на специально выделенных компьютерах, другую часть можно размещать на уже работающих в зданиях компьютерах сотрудников. При выключении или сбое одного из компьютеров системы, остальные части продолжают работать. При восстановлении связи со «сбойным» компьютером все связи с его модулями восстановятся автоматически.
Для организации такой работы на каждом компьютере устанавливается сервис «Базис», который отвечает за создание экземпляров модулей, управление их временем жизни и доставку потоков данных между локальными и удаленными экземплярами модулей. Модуль может быть полностью управляемым «Базис», и его взаимодействие с общей информационной средой происходит через COM-интерфейсы. Иначе же модуль может быть реализован в виде отдельного приложения, которое осуществляет свою работу через TCP-интерфейс сервиса «Базис».
Придумаем простую систему контроля доступа, работающую на одной двери. Алгоритм действия такой системы следующий:
Такая ситуация является стандартной, алгоритм включает в себя все необходимые и достаточные этапы. Его схема показана на рисунке 2.

Рис. 2 – Схема простой системы контроля доступа
Рассмотрим вариант, когда администратору необходимо немного изменить алгоритм работы. Теперь он хочет, чтобы права доступа в зону изменялись в зависимости от того, в каком режиме она находится, например, в режиме "на охране", "снята с охраны" или "в тревоге". Вдобавок к этому, он хочет, чтобы для некоторых сотрудников и посетителей движение происходило по определенному маршруту, и все отклонения от маршрута фиксировались. Хорошо, если разработчик СКУД предусмотрел такие варианты, если нет – изменить алгоритм работы будет невозможно никакими модулями расширения и никакими настройками. При использовании «Базис» эта и другие подобные ситуации разрешаются очень просто. На рисунке 3 показана схема измененной системы, добавленные модули отмечены красным. При таком изменении система проходит испытание на гибкость.

Рис. 3 – Схема измененной системы контроля доступа
Следующий вариант изменений демонстрирует возможности расширения функций и интеграции систем под управлением платформы «Базис». В других системах могут быть предусмотрены частично или даже полностью такие изменения, но придумывать можно сколько угодно – «Базис» позволяет вносить в уже готовую систему любые изменения.
В следующей итерации, нам необходимы изменения:
Все это тоже может быть предусмотрено готовой системой, построенной не на «Базис», но подобных вариантов «пожеланий» пользователя может быть бесчисленное множество. Все их предусмотреть невозможно, а реализация как можно большего числа вариантов приведет к усложнению системы и затруднению ее использования. С использованием «Базис» для достижения поставленной цели можно будет изменить систему, например, как показано на рисунке 4.

Рис. 4 – Схема расширения и интеграции системы контроля доступа
В этой же схеме, если администратора не устраивает, как работает модуль опознавания лица от разработчика 1, он легко заменит его на модуль разработчика 2. Если окажется, что разработчик 2, например, при опознавании лица, генерирует несовместимый с модулем проверки допуска поток событий, модуль преобразования одного потока в другой легко найдется или будет написан на заказ.
Возможности масштабирования можно рассмотреть на примере строительной площадки, масштаб которой изменяется несколько раз за строительство. Изначально под охрану необходимо поместить периметр стройплощадки, гараж, пост охраны и склад. В процессе строительства на площадке появляются здания, стоянки, временные строения. Здания постепенно обзаводятся этажами, которые необходимо добавлять в систему безопасности. По мере строительства временные строения переносятся и исчезают, то есть охраняемый объект в течение своей жизни несколько раз изменит свой масштаб и топологию. При этом в системе безопасности в различное время будет присутствовать разное число охраняемых зон и объектов. При использовании «Базис» новые и старые объекты могут подключаться и отключаться в течение нескольких минут. В моменты сильного роста системы, к ней могут подключаться новые компьютеры. В моменты уменьшения зоны ответственности – компьютеры могут быть отключены или использоваться в другом месте.
При использовании платформы, конечному пользователю не нужно выбирать между несколькими разработчиками разных подсистем, платформа обеспечивает простую интеграцию и возможность расширения и сужения функций даже в процессе работы.
Благодаря возможностям распределения функций, нет необходимости выделять для работы системы отдельные компьютеры и прокладывать до них линии связи с приборами, можно найти компьютер «поближе» к прибору или использовать для работы с этим прибором компьютер одного из сотрудников.
Установщик системы, при выборе решения для конечного пользователя имеет возможность сочетать в ней модули разных производителей, тем самым используя лучшие, с точки зрения конкретного заказа, реализации функций.
А разработчик получает возможность выпускать отдельные модули или пакеты модулей, экономя при этом время, которое раньше уходило на написание целой системы. Кроме того, продавая модули и пакеты, разработчик получает больший рынок, так, как его модулями теперь смогут пользоваться те клиенты, которые раньше не готовы были приобрести у него всю систему, из-за высокой цены или отсутствия какой-то функции.
Спасибо за внимание, жду ваших комментариев.
Оценка 0 Оценить ![]() ![]() ![]() ![]() ![]() ![]()
|